为您查询到 篇文章
Moltbot 是近期推出的现象级开源 Agent 项目,原名 Clawdbot,用户无需打开网站或 App,通过通讯软件即可发送消息并执行任务。该项目的部署方式已成为全球用户关注的焦点,海外社交媒体甚至涌现大量用户购买 Mac mini 来本地部署。
在国内,阿里云、腾讯云等云厂商也陆续提供 Moltbot 云服务,作为工作场景的首推入口,钉钉也在 Github 上开源了 Moltbot 接入方式。用户在终端用钉钉发送命令,Moltbot 即可自动在云端执行任务,这也意味着人人都能拥有一个专属的工作 AI 助手。

Github 地址:https://github.com/DingTalk-Real-AI/dingtalk-moltbot-connector
第一步:如何申请钉钉机器人



逐个搜索打开下列权限
Card.Streaming.Write
Card.Instance.Write
qyapi_robot_sendmsg



确认可见范围仅自己,启用了机器人后,点发布。
如需通过钉钉机器人使用 Moltbot,需要配置以下变量:

按 moltbot 官网介绍,配置好moltbot

https://docs.molt.bot/start/getting-started

按 moltbot 官网介绍,配置好 moltbot 后,安装插件和钉钉机器人
# 远程安装
clawdbot plugins install https://github.com/DingTalk-Real-AI/dingtalk-moltbot-connector.git
# 后续插件升级
clawdbot plugins update dingtalk-connector
在 ~/.moltbot/moltbot.json(或 ~/.clawdbot/clawdbot.json)中添加:
{
“channels”: {
“dingtalk”: {
“enabled”: true,
“clientId”: “dingxxxxxxxxx”, // 钉钉 AppKey
“clientSecret”: “your_secret_here”, // 钉钉 AppSecret
“gatewayToken”: “”, // 可选:Gateway 认证 token
“gatewayPassword”: “”, // 可选:Gateway 认证 password(与 token 二选一)
“sessionTimeout”: 1800000, // 可选:会话超时(ms),默认 30 分钟
}
},
“gateway”: {
“http”: {
“endpoints”: {
“chatCompletions”: {
“enabled”: true
}
}
}
}
}
或者在 Moltbot Dashboard 页面配置

clawdbot gateway restart
验证:
clawdbot plugins list # 确认 dingtalk-connector 已加载
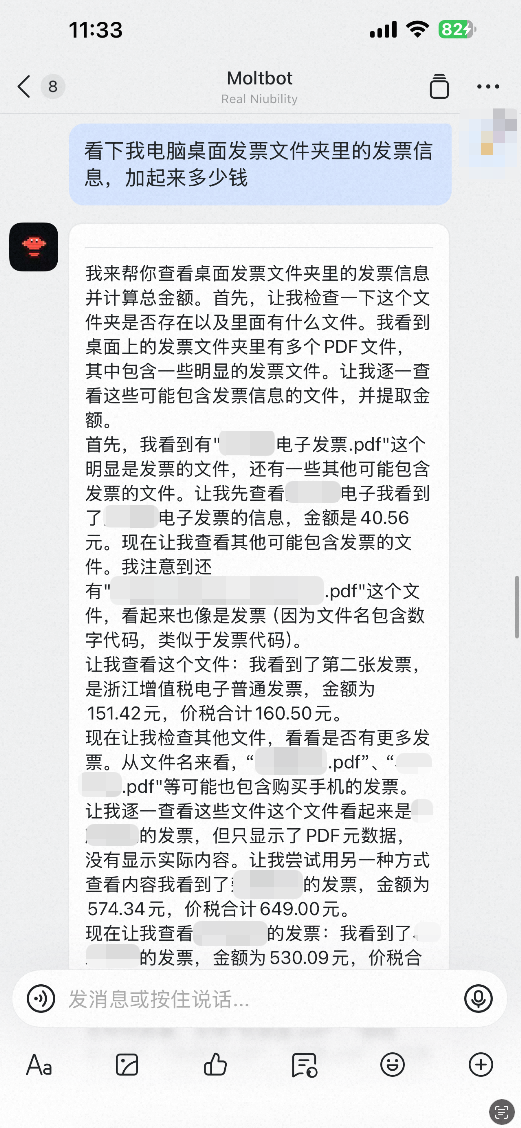
配置好钉钉环境变量后,可以在钉钉中搜索你设定的机器人名进行对话。一些场景展示:


特性: